Projects and Pursuits
MongoDB Software Engineer Intern - Jun 2025 - Aug 2025
Worked on the Atlas Growth Platforms team building an internal load testing tool, the first of its kind for MongoDB Atlas. This tool was used to stress test a brand new service for...
Momentus Technologies Software Engineer Intern - May 2024 - Aug 2024
Pitched and built the first AI tool for the company back when RAG was just starting to get traction. Allowed for semantic search over and chat with hundreds of event documents. Oth...
Tradepending Software Engineer Intern - May 2023 - Aug 2023
Came in during my freshman summer knowing next to nothing about full stack development besides what was quickly taught in my CSSG Education Team experience. Ended up shipping somew...
AURA Project: Deep Learning, WI-FI CSI, Next.js, MongoDB - Dec 2023 - May 2024
I worked in lab under Professor Shahriar Nirjon and a PhD Researcher. For the lab, I built a data visualization and analytics dashboard for a WIFI CSI deep learning signal analysis project. Remodeled...
Mentored Research: Agents, LLMs, Prompt Engineering, Javascript - Dec 2024 - May 2025
Kept working in the embedded intelligence lab as a part of a mentored research class. Built a basic agent system to collaborate with users on playing 2048 (a little silly but a decent case study for a...
CS + Social Good
Check out the website I built: CSSG Website→
Carolina Choir
ACM Carolina
Undergraduate Student Government
Biokind UNC
Mechanistic Origins of Personalization in LLMs
A project for my COMP 790 course on LLM Alignment. My groupmates and I set out to understand what's actually happening inside language models when they personalize responses based on user identity, something that's become ubiquitous in chatbots but r...
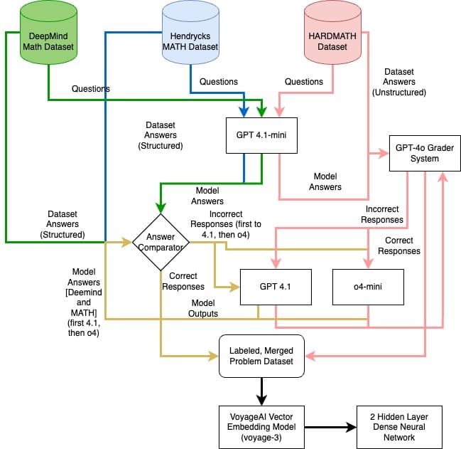
MathRouter: Python, Tensorflow, Numpy, OpenAI API, Gemini API, Neural Networks
MathRouter is a project completed for my machine learning class at UNC. Our goal was to create a router system to determine which type of model is best suited for solving certain difficulty tiers of m...

RiceSavers: Python, Tensorflow, Flask, HTML, CSS, Javascript
My first real project in college, "RiceSavers" was my team's submission for HackNC 2022. In November of 2022, my team and I were all very new to college, didn't know each other very well, and weren't...